Unity Nodes
2024
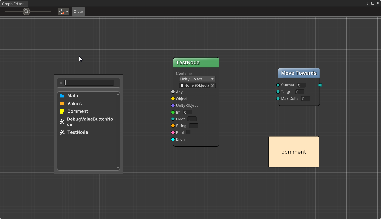
Custom multi-purpose graph editor for Unity.
Features:
- Graph editor built with UI Toolkit.
- Ability to save graphs as a separate assets or as a serialized field (for example in a prefab).
- Ability to create custom graph types, graph nodes and connection types.
- Support for all serializable types.
- Ability to add comments to graphs.
- Powerful usage of attributes that allow easy node customization.